1. Mal is a Clojure inspired Lisp interpreter
2. Mal is a learning tool
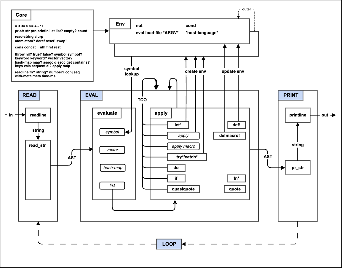
Each implementation of mal is separated into 11 incremental, self-contained (and testable) steps that demonstrate core concepts of Lisp. The last step is capable of self-hosting (running the mal implementation of mal). See the make-a-lisp process guide.
The make-a-lisp steps are:
- step0_repl
- step1_read_print
- step2_eval
- step3_env
- step4_if_fn_do
- step5_tco
- step6_file
- step7_quote
- step8_macros
- step9_try
- stepA_mal
Each make-a-lisp step has an associated architectural diagram. That elements that are new for that step are highlighted in red. Here is the final architecture once step A is complete:
If you are interested in creating a mal implementation (or just interested in using mal for something) you are welcome to to join our Discord. In addition to the make-a-lisp process guide there is also a mal/make-a-lisp FAQ where I attempt to answer some common questions.
3. Mal is implemented in 88 languages (94 different implementations and 117 runtime modes)
Mal was presented publicly for the first time in a lightning talk at Clojure West 2014 (unfortunately there is no video). See examples/clojurewest2014.mal for the presentation that was given at the conference (yes, the presentation is a mal program).
At Midwest.io 2015, Joel Martin gave a presentation on Mal titled "Achievement Unlocked: A Better Path to Language Learning". Video, Slides.
More recently Joel gave a presentation on "Make Your Own Lisp Interpreter in 10 Incremental Steps" at LambdaConf 2016: Part 1, Part 2, Part 3, Part 4, Slides.
The simplest way to run any given implementation is to use docker. Every implementation has a docker image pre-built with language dependencies installed. You can launch the REPL using a convenient target in the top level Makefile (where IMPL is the implementation directory name and stepX is the step to run):
make DOCKERIZE=1 "repl^IMPL^stepX"
# OR stepA is the default step:
make DOCKERIZE=1 "repl^IMPL"
The following implementations are maintained as separate projects:
- by Tim Morgan
- by vi - using Pest grammar, not using typical Mal infrastructure (cargo-ized steps and built-in converted tests).
- by Keith Rollin - This implementation used to be in the repo. However, Swift 2 is no longer easily buildable/testable.
- by Ali Mohammad Pur - The Q implementation works fine but it requires a proprietary manual download that can't be Dockerized (or integrated into the mal CI pipeline) so for now it remains a separate project.
- malc - Mal (Make A Lisp) compiler. Compiles a Mal program to LLVM assembly language, then binary.
- malcc - malcc is an incremental compiler implementation for the Mal language. It uses the Tiny C Compiler as the compiler backend and has full support for the Mal language, including macros, tail-call elimination, and even run-time eval. "I Built a Lisp Compiler" post about the process.
- frock - Clojure-flavoured PHP. Uses mal/php to run programs.
- flk - A LISP that runs wherever Bash is
- glisp - Self-bootstrapping graphic design tool on Lisp. Live Demo
- mal2py-compiler - MAL-to-Python. A fork of the python3 implementation that compiles mal to python with a 16x performance improvement on the perf3 synthetic benchmark.
The Ada implementation was developed with GNAT 4.9 on debian. It also compiles unchanged on windows if you have windows versions of git, GNAT and (optionally) make. There are no external dependencies (readline not implemented).
cd impls/ada
make
./stepX_YYY
The second Ada implementation was developed with GNAT 8 and links with the GNU readline library.
cd impls/ada
make
./stepX_YYY
The GNU awk implementation of mal has been tested with GNU awk 4.1.1.
cd impls/gawk
gawk -O -f stepX_YYY.awk
cd impls/bash
bash stepX_YYY.sh
The BASIC implementation uses a preprocessor that can generate BASIC code that is compatible with both C64 BASIC (CBM v2) or QBasic. The C64 mode has been tested with cbmbasic (the patched version is currently required to fix issues with line input) and the QBasic mode has been tested with FreeBASIC.
Generate C64 code and run it using cbmbasic:
cd impls/basic
make MODE=cbm stepX_YYY.bas
STEP=stepX_YYY basic_MODE=cbm ./run
Generate QBasic code, compile using FreeBASIC, and execute it:
cd impls/basic
make MODE=qbasic stepX_YYY.bas
make MODE=qbasic stepX_YYY
./stepX_YYY
Thanks to Steven Syrek for the original inspiration for this implementation.
The BBC BASIC V implementation can run in the Brandy interpreter:
cd impls/bbc-basic
brandy -quit stepX_YYY.bbc
Or in ARM BBC BASIC V under RISC OS 3 or later:
*Dir bbc-basic.riscos
*Run setup
*Run stepX_YYY
The C implementation of mal requires the following libraries (lib and header packages): glib, libffi6, libgc, and either the libedit or GNU readline library.
cd impls/c
make
./stepX_YYY
The second C implementation of mal requires the following libraries (lib and header packages): libedit, libgc, libdl, and libffi.
cd impls/c.2
make
./stepX_YYY
The C++ implementation of mal requires g++-4.9 or clang++-3.5 and
a readline compatible library to build. See the cpp/README.md for
more details:
cd impls/cpp
make
# OR
make CXX=clang++-3.5
./stepX_YYY
The C# implementation of mal has been tested on Linux using the Mono C# compiler (mcs) and the Mono runtime (version 2.10.8.1). Both are required to build and run the C# implementation.
cd impls/cs
make
mono ./stepX_YYY.exe
The ChucK implementation has been tested with ChucK 1.3.5.2.
cd impls/chuck
./run
For the most part the Clojure implementation requires Clojure 1.5, however, to pass all tests, Clojure 1.8.0-RC4 is required.
cd impls/clojure
lein with-profile +stepX trampoline run
sudo npm install -g coffee-script
cd impls/coffee
coffee ./stepX_YYY
The implementation has been tested with SBCL, CCL, CMUCL, GNU CLISP, ECL and Allegro CL on Ubuntu 16.04 and Ubuntu 12.04, see the README for more details. Provided you have the dependencies mentioned installed, do the following to run the implementation
cd impls/common-lisp
make
./run
The Crystal implementation of mal has been tested with Crystal 0.26.1.
cd impls/crystal
crystal run ./stepX_YYY.cr
# OR
make # needed to run tests
./stepX_YYY
The D implementation of mal was tested with GDC 4.8. It requires the GNU readline library.
cd impls/d
make
./stepX_YYY
The Dart implementation has been tested with Dart 1.20.
cd impls/dart
dart ./stepX_YYY
The Emacs Lisp implementation of mal has been tested with Emacs 24.3
and 24.5. While there is very basic readline editing (<backspace>
and C-d work, C-c cancels the process), it is recommended to use
rlwrap.
cd impls/elisp
emacs -Q --batch --load stepX_YYY.el
# with full readline support
rlwrap emacs -Q --batch --load stepX_YYY.el
The Elixir implementation of mal has been tested with Elixir 1.0.5.
cd impls/elixir
mix stepX_YYY
# Or with readline/line editing functionality:
iex -S mix stepX_YYY
The Elm implementation of mal has been tested with Elm 0.18.0
cd impls/elm
make stepX_YYY.js
STEP=stepX_YYY ./run
The Erlang implementation of mal requires Erlang/OTP R17 and rebar to build.
cd impls/erlang
make
# OR
MAL_STEP=stepX_YYY rebar compile escriptize # build individual step
./stepX_YYY
The ES6 / ECMAScript 2015 implementation uses the babel compiler to generate ES5 compatible JavaScript. The generated code has been tested with Node 0.12.4.
cd impls/es6
make
node build/stepX_YYY.js
The F# implementation of mal has been tested on Linux using the Mono F# compiler (fsharpc) and the Mono runtime (version 3.12.1). The mono C# compiler (mcs) is also necessary to compile the readline dependency. All are required to build and run the F# implementation.
cd impls/fsharp
make
mono ./stepX_YYY.exe
The Factor implementation of mal has been tested with Factor 0.97 (factorcode.org).
cd impls/factor
FACTOR_ROOTS=. factor -run=stepX_YYY
The Fantom implementation of mal has been tested with Fantom 1.0.70.
cd impls/fantom
make lib/fan/stepX_YYY.pod
STEP=stepX_YYY ./run
The Fennel implementation of mal has been tested with Fennel version 0.9.1 on Lua 5.4.
cd impls/fennel
fennel ./stepX_YYY.fnl
cd impls/forth
gforth stepX_YYY.fs
cd impls/guile
guile -L ./ stepX_YYY.scm
The Smalltalk implementation of mal has been tested with GNU Smalltalk 3.2.91.
cd impls/gnu-smalltalk
./run
The Go implementation of mal requires that go is installed on on the path. The implementation has been tested with Go 1.3.1.
cd impls/go
make
./stepX_YYY
The Groovy implementation of mal requires Groovy to run and has been tested with Groovy 1.8.6.
cd impls/groovy
make
groovy ./stepX_YYY.groovy
The Haskell implementation requires the ghc compiler version 7.10.1 or later and also the Haskell parsec and readline (or editline) packages.
cd impls/haskell
make
./stepX_YYY
The Haxe implementation of mal requires Haxe version 3.2 to compile. Four different Haxe targets are supported: Neko, Python, C++, and JavaScript.
cd impls/haxe
# Neko
make all-neko
neko ./stepX_YYY.n
# Python
make all-python
python3 ./stepX_YYY.py
# C++
make all-cpp
./cpp/stepX_YYY
# JavaScript
make all-js
node ./stepX_YYY.js
The Hy implementation of mal has been tested with Hy 0.13.0.
cd impls/hy
./stepX_YYY.hy
The Io implementation of mal has been tested with Io version 20110905.
cd impls/io
io ./stepX_YYY.io
The Janet implementation of mal has been tested with Janet version 1.12.2.
cd impls/janet
janet ./stepX_YYY.janet
The Java implementation of mal requires maven2 to build.
cd impls/java
mvn compile
mvn -quiet exec:java -Dexec.mainClass=mal.stepX_YYY
# OR
mvn -quiet exec:java -Dexec.mainClass=mal.stepX_YYY -Dexec.args="CMDLINE_ARGS"
This Java implementation will run on OpenJDK, but can run as much as 30x faster on GraalVM thanks to the Truffle framework. It's been tested with OpenJDK 11, GraalVM CE 20.1.0, and GraalVM CE 21.1.0.
cd impls/java-truffle
./gradlew build
STEP=stepX_YYY ./run
cd impls/js
npm install
node stepX_YYY.js
The Julia implementation of mal requires Julia 0.4.
cd impls/julia
julia stepX_YYY.jl
Tested against version 1.6, with a lot of cheating in the IO department
cd impls/jq
STEP=stepA_YYY ./run
# with Debug
DEBUG=true STEP=stepA_YYY ./run
The Kotlin implementation of mal has been tested with Kotlin 1.0.
cd impls/kotlin
make
java -jar stepX_YYY.jar
The LaTeX3 implementation of mal has been tested with pdfTeX 3.141592653-2.6-1.40.24.
Self hosting is too slow for any sensible timeout, and crashes in step4, apparently because of hard-coded limitations.
Anybody working on this should uncomment the two lines of (slow) debugging options in the step file, and export DEBUG=1 (for more output than tests accept).
The LiveScript implementation of mal has been tested with LiveScript 1.5.
cd impls/livescript
make
node_modules/.bin/lsc stepX_YYY.ls
The Logo implementation of mal has been tested with UCBLogo 6.0.
cd impls/logo
logo stepX_YYY.lg
The Lua implementation of mal has been tested with Lua 5.3.5 The implementation requires luarocks to be installed.
cd impls/lua
make # to build and link linenoise.so and rex_pcre.so
./stepX_YYY.lua
Running the mal implementation of mal involves running stepA of one of the other implementations and passing the mal step to run as a command line argument.
cd impls/IMPL
IMPL_STEPA_CMD ../mal/stepX_YYY.mal
cd impls/make
make -f stepX_YYY.mk
The NASM implementation of mal is written for x86-64 Linux, and has been tested with Linux 3.16.0-4-amd64 and NASM version 2.11.05.
cd impls/nasm
make
./stepX_YYY
The Nim implementation of mal has been tested with Nim 1.0.4.
cd impls/nim
make
# OR
nimble build
./stepX_YYY
The Object Pascal implementation of mal has been built and tested on Linux using the Free Pascal compiler version 2.6.2 and 2.6.4.
cd impls/objpascal
make
./stepX_YYY
The Objective C implementation of mal has been built and tested on Linux using clang/LLVM 3.6. It has also been built and tested on OS X using Xcode 7.
cd impls/objc
make
./stepX_YYY
cd impls/ocaml
make
./stepX_YYY
The MatLab implementation has been tested with GNU Octave 4.2.1. It has also been tested with MATLAB version R2014a on Linux. Note that MATLAB is a commercial product.
cd impls/matlab
./stepX_YYY
octave -q --no-gui --no-history --eval "stepX_YYY();quit;"
matlab -nodisplay -nosplash -nodesktop -nojvm -r "stepX_YYY();quit;"
# OR with command line arguments
octave -q --no-gui --no-history --eval "stepX_YYY('arg1','arg2');quit;"
matlab -nodisplay -nosplash -nodesktop -nojvm -r "stepX_YYY('arg1','arg2');quit;"
miniMAL is small Lisp interpreter implemented in less than 1024 bytes of JavaScript. To run the miniMAL implementation of mal you need to download/install the miniMAL interpreter (which requires Node.js).
cd impls/miniMAL
# Download miniMAL and dependencies
npm install
export PATH=`pwd`/node_modules/minimal-lisp/:$PATH
# Now run mal implementation in miniMAL
miniMAL ./stepX_YYY
The Perl 5 implementation should work with perl 5.19.3 and later.
For readline line editing support, install Term::ReadLine::Perl or Term::ReadLine::Gnu from CPAN.
cd impls/perl
perl stepX_YYY.pl
The Perl 6 implementation was tested on Rakudo Perl 6 2016.04.
cd impls/perl6
perl6 stepX_YYY.pl
The PHP implementation of mal requires the php command line interface to run.
cd impls/php
php stepX_YYY.php
The Picolisp implementation requires libreadline and Picolisp 3.1.11 or later.
cd impls/picolisp
./run
The Pike implementation was tested on Pike 8.0.
cd impls/pike
pike stepX_YYY.pike
The PL/pgSQL implementation of mal requires a running PostgreSQL server (the "kanaka/mal-test-plpgsql" docker image automatically starts a PostgreSQL server). The implementation connects to the PostgreSQL server and create a database named "mal" to store tables and stored procedures. The wrapper script uses the psql command to connect to the server and defaults to the user "postgres" but this can be overridden with the PSQL_USER environment variable. A password can be specified using the PGPASSWORD environment variable. The implementation has been tested with PostgreSQL 9.4.
cd impls/plpgsql
./wrap.sh stepX_YYY.sql
# OR
PSQL_USER=myuser PGPASSWORD=mypass ./wrap.sh stepX_YYY.sql
The PL/SQL implementation of mal requires a running Oracle DB server (the "kanaka/mal-test-plsql" docker image automatically starts an Oracle Express server). The implementation connects to the Oracle server to create types, tables and stored procedures. The default SQL*Plus logon value (username/password@connect_identifier) is "system/oracle" but this can be overridden with the ORACLE_LOGON environment variable. The implementation has been tested with Oracle Express Edition 11g Release 2. Note that any SQL*Plus connection warnings (user password expiration, etc) will interfere with the ability of the wrapper script to communicate with the DB.
cd impls/plsql
./wrap.sh stepX_YYY.sql
# OR
ORACLE_LOGON=myuser/mypass@ORCL ./wrap.sh stepX_YYY.sql
The PostScript implementation of mal requires Ghostscript to run. It has been tested with Ghostscript 9.10.
cd impls/ps
gs -q -dNODISPLAY -I./ stepX_YYY.ps
The PowerShell implementation of mal requires the PowerShell script language. It has been tested with PowerShell 6.0.0 Alpha 9 on Linux.
cd impls/powershell
powershell ./stepX_YYY.ps1
The Prolog implementation uses some constructs specific to SWI-Prolog, includes readline support and has been tested on Debian GNU/Linux with version 8.2.1.
cd impls/prolog
swipl stepX_YYY
The PureScript implementation requires the spago compiler version 0.20.2.
cd impls/purs
make
node ./stepX_YYY.js
This implementation only uses python2 features, but avoids incompatibilities with python3.
This implementation is checked for style and types (flake8, pylint, mypy). It reports all errors with details. It demonstrates iterators, decorators, functional tools, chain maps, dataclasses, introspection, match statements, assignement expressions.
You must have rpython on your path (included with pypy).
cd impls/rpython
make # this takes a very long time
./stepX_YYY
The R implementation of mal requires R (r-base-core) to run.
cd impls/r
make libs # to download and build rdyncall
Rscript stepX_YYY.r
The Racket implementation of mal requires the Racket compiler/interpreter to run.
cd impls/racket
./stepX_YYY.rkt
The Rexx implementation of mal has been tested with Regina Rexx 3.6.
cd impls/rexx
make
rexx -a ./stepX_YYY.rexxpp
cd impls/ruby
ruby stepX_YYY.rb
A second Ruby implementation with the following goals:
- No global variables
- No modification (monkey-patching) of core Ruby classes
- Modularized into the
Malmodule namespace
cd impls/ruby.2
ruby stepX_YYY.rb
The rust implementation of mal requires the rust compiler and build tool (cargo) to build.
cd impls/rust
cargo run --release --bin stepX_YYY
Install scala and sbt (http://www.scala-sbt.org/0.13/tutorial/Installing-sbt-on-Linux.html):
cd impls/scala
sbt 'run-main stepX_YYY'
# OR
sbt compile
scala -classpath target/scala*/classes stepX_YYY
The Scheme implementation of MAL has been tested with Chibi-Scheme
0.10, Kawa 3.1.1, Gauche 0.9.6, CHICKEN 5.1.0, Sagittarius 0.9.7,
Cyclone 0.32.0 (Git version) and Foment 0.4 (Git version). You should
be able to get it running on other conforming R7RS implementations
after figuring out how libraries are loaded and adjusting the
Makefile and run script accordingly.
cd impls/scheme
# chibi
scheme_MODE=chibi ./run
# kawa
make kawa
scheme_MODE=kawa ./run
# gauche
scheme_MODE=gauche ./run
# chicken
make chicken
scheme_MODE=chicken ./run
# sagittarius
scheme_MODE=sagittarius ./run
# cyclone
make cyclone
scheme_MODE=cyclone ./run
# foment
scheme_MODE=foment ./run
The Skew implementation of mal has been tested with Skew 0.7.42.
cd impls/skew
make
node stepX_YYY.js
The Standard ML implementation of mal requires an SML97 implementation. The Makefile supports Poly/ML, MLton, Moscow ML, and has been tested with Poly/ML 5.8.1, MLton 20210117, and Moscow ML version 2.10.
cd impls/sml
# Poly/ML
make sml_MODE=polyml
./stepX_YYY
# MLton
make sml_MODE=mlton
./stepX_YYY
# Moscow ML
make sml_MODE=mosml
./stepX_YYY
The Swift 3 implementation of mal requires the Swift 3.0 compiler. It has been tested with Swift 3 Preview 3.
cd impls/swift3
make
./stepX_YYY
The Swift 4 implementation of mal requires the Swift 4.0 compiler. It has been tested with Swift 4.2.3 release.
cd impls/swift4
make
./stepX_YYY
The Swift 5 implementation of mal requires the Swift 5.0 compiler. It has been tested with Swift 5.1.1 release.
cd impls/swift6
swift run stepX_YYY
The Tcl implementation of mal requires Tcl 8.6 to run. For readline line editing support, install tclreadline.
cd impls/tcl
tclsh ./stepX_YYY.tcl
The TypeScript implementation of mal requires the TypeScript 2.2 compiler. It has been tested with Node.js v6.
cd impls/ts
make
node ./stepX_YYY.js
The Vala implementation of mal has been tested with the Vala 0.40.8
compiler. You will need to install valac and libreadline-dev or
equivalent.
cd impls/vala
make
./stepX_YYY
The VHDL implementation of mal has been tested with GHDL 0.29.
cd impls/vhdl
make
./run_vhdl.sh ./stepX_YYY
The Vimscript implementation of mal requires Vim 8.0 to run.
cd impls/vimscript
./run_vimscript.sh ./stepX_YYY.vim
The VB.NET implementation of mal has been tested on Linux using the Mono VB compiler (vbnc) and the Mono runtime (version 2.10.8.1). Both are required to build and run the VB.NET implementation.
cd impls/vb
make
mono ./stepX_YYY.exe
The VBScript implementation of mal has been tested on Windows 10 1909.
install.vbs can help you install the requirements (.NET 2.0 3.0 3.5).
If you havn't install .NET 2.0 3.0 3.5, it will popup a window for installation.
If you already installed that, it will do nothing.
cd impls\vbs
install.vbs
cscript -nologo stepX_YYY.vbs
The WebAssembly implementation is written in Wam (WebAssembly Macro language) and runs under several different non-web embeddings (runtimes): node, wasmtime, wasmer, wax, wace, warpy.
cd impls/wasm
# node
make wasm_MODE=node
./run.js ./stepX_YYY.wasm
# wasmtime
make wasm_MODE=wasmtime
wasmtime --dir=./ --dir=../ --dir=/ ./stepX_YYY.wasm
# wasmer
make wasm_MODE=wasmer
wasmer run --dir=./ --dir=../ --dir=/ ./stepX_YYY.wasm
# wax
make wasm_MODE=wax
wax ./stepX_YYY.wasm
# wace
make wasm_MODE=wace_libc
wace ./stepX_YYY.wasm
# warpy
make wasm_MODE=warpy
warpy --argv --memory-pages 256 ./stepX_YYY.wasm
The XSLT implementation of mal is written with XSLT 3 and tested on Saxon 9.9.1.6 Home Edition.
cd impls/xslt
STEP=stepX_YY ./run
The Wren implementation of mal was tested on Wren 0.2.0.
cd impls/wren
wren ./stepX_YYY.wren
The Yorick implementation of mal was tested on Yorick 2.2.04.
cd impls/yorick
yorick -batch ./stepX_YYY.i
The Zig implementation of mal was tested on Zig 0.5.
cd impls/zig
zig build stepX_YYY
The top level Makefile has a number of useful targets to assist with
implementation development and testing. The help target provides
a list of the targets and options:
make help
The are almost 800 generic functional tests (for all implementations)
in the tests/ directory. Each step has a corresponding test file
containing tests specific to that step. The runtest.py test harness
launches a Mal step implementation and then feeds the tests one at
a time to the implementation and compares the output/return value to
the expected output/return value.
- To run all the tests across all implementations (be prepared to wait):
make test
- To run all tests against a single implementation:
make "test^IMPL"
# e.g.
make "test^clojure"
make "test^js"
- To run tests for a single step against all implementations:
make "test^stepX"
# e.g.
make "test^step2"
make "test^step7"
- To run tests for a specific step against a single implementation:
make "test^IMPL^stepX"
# e.g
make "test^ruby^step3"
make "test^ps^step4"
- To run the functional tests in self-hosted mode, you specify
malas the test implementation and use theMAL_IMPLmake variable to change the underlying host language (default is JavaScript):
make MAL_IMPL=IMPL "test^mal^step2"
# e.g.
make "test^mal^step2" # js is default
make MAL_IMPL=ruby "test^mal^step2"
make MAL_IMPL=python3 "test^mal^step2"
- To start the REPL of an implementation in a specific step:
make "repl^IMPL^stepX"
# e.g
make "repl^ruby^step3"
make "repl^ps^step4"
- If you omit the step, then
stepAis used:
make "repl^IMPL"
# e.g
make "repl^ruby"
make "repl^ps"
- To start the REPL of the self-hosted implementation, specify
malas the REPL implementation and use theMAL_IMPLmake variable to change the underlying host language (default is JavaScript):
make MAL_IMPL=IMPL "repl^mal^stepX"
# e.g.
make "repl^mal^step2" # js is default
make MAL_IMPL=ruby "repl^mal^step2"
make MAL_IMPL=python3 "repl^mal"
Warning: These performance tests are neither statistically valid nor comprehensive; runtime performance is a not a primary goal of mal. If you draw any serious conclusions from these performance tests, then please contact me about some amazing oceanfront property in Kansas that I'm willing to sell you for cheap.
- To run performance tests against a single implementation:
make "perf^IMPL"
# e.g.
make "perf^js"
- To run performance tests against all implementations:
make "perf"
- To report line and byte statistics for a single implementation:
make "stats^IMPL"
# e.g.
make "stats^js"
Every implementation directory contains a Dockerfile to create a docker image containing all the dependencies for that implementation. In addition, the top-level Makefile contains support for running the tests target (and perf, stats, repl, etc) within a docker container for that implementation by passing "DOCKERIZE=1" on the make command line. For example:
make DOCKERIZE=1 "test^js^step3"
Existing implementations already have docker images built and pushed to the docker registry. However, if you wish to build or rebuild a docker image locally, the toplevel Makefile provides a rule for building docker images:
make "docker-build^IMPL"
Notes:
- Docker images are named "ghcr.io/kanaka/mal-test-IMPL"
- JVM-based language implementations (Groovy, Java, Clojure, Scala):
you will probably need to run this command once manually
first
make DOCKERIZE=1 "repl^IMPL"before you can run tests because runtime dependencies need to be downloaded to avoid the tests timing out. These dependencies are downloaded to dot-files in the /mal directory so they will persist between runs.
Mal (make-a-lisp) is licensed under the MPL 2.0 (Mozilla Public License 2.0). See LICENSE.txt for more details.
